CData Virtuality Cloud Agent: ハイブリッドデータ接続をシンプルに
CData Virtuality は、組織がデータにアクセスし、統合・管理する方法を簡素化するために設計されたエンタープライズグレードのデータ仮想化プラットフォームです。統合されたセマンティックレイヤーを作成することで、SaaS アプリケーション、クラウドサービス、オンプレミスシステムに分散した複雑なビジネスデータを簡単に扱えるようになります。
企業がクラウドソリューションを採用するにつれ、プライベートデータセンター、オンプレミスサーバー、支社などでファイアウォールの内側に残っているデータソースへの安全な接続が課題となっています。CData Virtuality はセルフホスト型とフルマネージドクラウドの両方のデプロイメントに対応していますが、保護されたネットワークとこれらの環境を橋渡しするには、セキュアなアプローチが必要です。
Cloud Agent はこの課題を解決します。セキュアなブリッジとして機能し、ファイアウォールの変更やセキュリティの低下なしに、プライベートデータソースへのシームレスなアクセスを可能にします。オンプレミスシステムとクラウドシステムを接続することで、組織がデータを統合し、仮想化の価値を最大限に引き出せるようサポートします。
この記事では、Cloud Agent の概要と、セキュアなハイブリッド接続を実現する役割について紹介し、分散データの可能性を最大限に活用する方法を説明します。
前提条件
CData Virtuality で Cloud Agent をセットアップして使用する前に、以下の前提条件を確認してください。
- CData Virtuality のアカウント(セルフホスト型または Virtuality Cloud へのアクセス)
- プライベートネットワーク内のデータソースへのアクセス(SQL Server、Oracle など、サポートされているデータソース)
- Cloud Agent パッケージをインストールするためのプライベートネットワーク内のマシン
- Windows OS の場合、Windows セキュリティのファイアウォールとネットワーク保護で、ドメイン、プライベート、パブリックのファイアウォールがオンになっていることを確認してください。
- システムにインストールされているウイルス対策ソフトウェアを無効にしてください。
Cloud Agent の概要
CData Virtuality の Cloud Agent を使用すると、Virtuality がデプロイされているネットワークとは異なるネットワーク(ファイアウォールで保護されたネットワークを含む)にあるデータソースに簡単にアクセスできます。
対象のデータソースと同じネットワーク内で Cloud Agent パッケージをインストールして起動すると、エージェントはプロパティファイルで指定された CData Virtuality インスタンスへの安全な WebSocket 接続を確立します。Virtuality はこの WebSocket チャネルをトンネルとして使用し、プライベートデータソースに安全に接続します。
Cloud Agent は、エージェント設定の管理、個々のデータソース設定の処理、データ通信の有効化など、さまざまな機能に複数の WebSocket 接続を使用します。この設計により、1つの接続が過負荷になったり失敗したりしても、他の接続は影響を受けず、正常に動作し続けます。
Cloud Agent を使用して SQL Server を CData Virtuality Cloud に接続する手順
ステップ 1: データベースを準備する
- SQL Server(または他のサポートされているデータソース)でデータベースを作成するか、既存のものを特定します
- Cloud Agent をインストールするオンプレミスネットワーク内からデータベースにアクセスできるようにしておきます
ステップ 2: CData Virtuality で Cloud Agent 機能を有効にする
- CData Virtuality にログインまたはサインアップします
- Settings → Preferences → Connection Configuration を開きます
- Cloud Agent トグルを有効にします
- 表示された API key をコピーします
- Download Package をクリックして CloudAgent.zip ファイルをダウンロードします

ステップ 3: Cloud Agent パッケージを展開して設定する
- CloudAgent.zip ファイルを1つのフォルダに展開します

- config フォルダを開き、master_configuration.properties ファイルを見つけます。
- 以下の接続プロパティを追加します:
dvsaas.ws.url=wss://<your_virtuality_instance>/cloud-agent client.api.key=<your_api_key> datasources=<datasourcename>_VDB_ID_1 <datasourcename>_VDB_ID_1.host=localhost <datasourcename>_VDB_ID_1.port=1433

重要な注意点
- データソースの名前には常に _VDB_ID_1 サフィックスを使用します
- 複数のデータベースに接続する場合は、datasources にリストし、それぞれの host と port を定義します
- 編集後、ファイルを保存して閉じます
ステップ 4: Cloud Agent を起動する
- 展開したパッケージの start.bat ファイルをダブルクリックします。
- ターミナルで Cloud Agent がデータベースに接続したことを確認します。

ステップ 5: CData Virtuality でデータソース接続を作成する
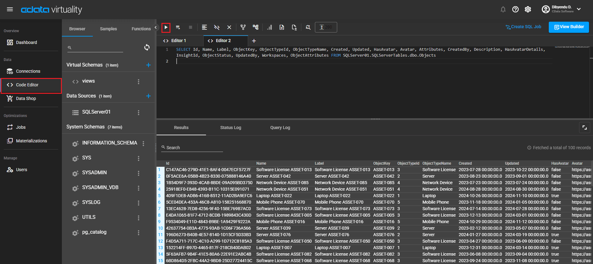
- CData Virtuality を開き、Code Editor に移動します
- 以下のコマンドを実行してデータソースへの接続を作成します:
CALL SYSADMIN.createConnection( name => 'datasourcename', jbossCliTemplateName => 'mssql', connectionOrResourceAdapterProperties => 'cloudAgent=true, db=database_name, user-name=your_username, password=your_password' );; CALL SYSADMIN.createDatasource( name => 'datasourcename', translator =>'sqlserver', modelProperties => 'importer.tableTypes="TABLE,VIEW"' );;

重要な注意点
- 既存のデータソース接続を削除する場合は、エディターで以下のコマンドを実行します:
CALL SYSADMIN.DropConnection('datasourcename'); - 接続とデータソースを作成するには、jbossCliTemplateName と translator プロパティに適切な値を定義してください。詳細については、ドキュメントを参照してください。
ステップ 6: データを検証してクエリを実行する

注意: エラーが発生した場合は、Cloud Agent のターミナルログを確認してトラブルシューティングを行ってください。
データの検証とクエリが正常に完了したら、CData Virtuality を活用して、組織のよりスマートな意思決定を促進する有意義なデータモデルとインサイトの構築に集中できます。
CData Virtuality: セキュアなデータアクセスをシンプルに
Cloud Agent 機能により、CData Virtuality は Virtuality Cloud またはセルフホストデプロイメントからオンプレミスおよびプライベートネットワークのデータソースにアクセスするセキュアな方法を提供します。ファイアウォールを越えた接続を簡素化することで、Cloud Agent は組織がインフラストラクチャの課題に対処する代わりに、データの管理と分析に集中できるようサポートします。
今すぐ CData Virtuality Cloud の30日間無料トライアルを始めましょう!ご不明な点がございましたら、テクニカルサポートチームまでお問い合わせください。
