CloverDX(旧CloverETL)で GitHub のデータ に接続

Jerod Johnson
Jerod Johnson
Senior Technology Evangelist
CloverDX データ統合ツールのビジュアルワークフローを使って GitHub のデータ を転送。

CData JDBC Driver for GitHub を使用すると、CloverDX(旧CloverETL)のデータ変換コンポーネントで GitHub をソースとして扱えます。この記事では、JDBC Driver for GitHub を使用して、フラットファイルへのシンプルな転送を設定する方法を説明します。

JDBC データソースとして GitHub に接続

  1. GitHub のデータ への接続を作成します。新規のCloverDX グラフで、Outline ペインの「Connections」ノードを右クリックし、「Connections」->「Create Connection」をクリックします。Database Connection ウィザードが表示されます。
  2. プラスアイコンをクリックし、JAR からドライバーをロードします。インストールディレクトリのlib サブフォルダを参照し、cdata.jdbc.github.jar ファイルを選択します。
  3. JDBC URL を入力します。

    GitHub への接続には、OAuth 2 認証標準を使います。OAuth で認証するには、アプリを作成してOAuthClientId、OAuthClientSecret、およびCallbackURL 接続プロパティを取得する必要があります。詳細はヘルプドキュメントの「はじめに」を参照してください。

    組み込みの接続文字列デザイナー

    JDBC URL の構築には、GitHub JDBC Driver に組み込まれている接続文字列デザイナーを使用してください。JAR ファイルをダブルクリックするか、コマンドラインから実行します。

    java -jar cdata.jdbc.github.jar
    

    接続プロパティを入力し、接続文字列をクリップボードにコピーします。

    一般的なJDBC URL は次のようになります:

    jdbc:github:OAuthClientId=MyOAuthClientId;OAuthClientSecret=MyOAuthClientSecret;CallbackURL=http://localhost:portNumber;

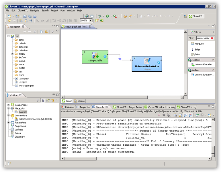
DBInputTable コンポーネントで GitHub のデータ をクエリ

  1. Palette の「Readers」から「DBInputTable」をジョブフローにドラッグし、ダブルクリックして設定エディターを開きます。
  2. 「DB connection」プロパティで、ドロップダウンメニューから GitHub JDBC データソースを選択します。
  3. SQL クエリを入力します。例:
    SELECT Name, Email FROM Users

クエリの出力をUniversalDataWriter に書き込む

  1. 「Writers」から「UniversalDataWriter」をジョブフローにドラッグします。
  2. UniversalDataWriter をダブルクリックして設定エディターを開き、ファイルURL を追加します。
  3. DBInputTable を右クリックし、「Extract Metadata」をクリックします。
  4. DBInputTable の出力ポートをUniversalDataWriter に接続します。
  5. UniversalDataWriter の「Select Metadata」メニューで、Users テーブルを選択します。(このメニューはUniversalDataWriter の入力ポートを右クリックしても開けます。)
  6. 「Run」をクリックして、ファイルに書き込みます。

はじめる準備はできましたか?

GitHub Driver の無料トライアルをダウンロードしてお試しください:

 ダウンロード

詳細:

GitHub Icon GitHub JDBC Driver お問い合わせ

GitHub 連携のパワフルなJava アプリケーションを素早く作成して配布。