データ統合ツールQlik Replicate を使ってLakebase のデータをMySQL にレプリケートする方法

杉本和也
杉本和也
リードエンジニア
Qlik Replicate でLakebase をMySQL にレプリケートする方法。



Qlik Replicate はBI ツールのQlik Sense で有名な、Qlik 社が提供するデータ分析基盤のためのデータパイプライン・データ統合ツールです。主要なプラットフォームに多く対応しているのが特徴で、AWS・GCP・Azure・Oracle・Snowflake などのDWH に各種データを取り込むことが可能です。

Qlik Replicate ではODBC インターフェースが用意されているので、CData ODBC Driver for Lakebase と組み合わせることで、各種クラウドサービスのAPI にアクセスすることができるようになります。本記事では、CData ODBC ドライバを使ってQlik Replicate からLakebase のデータをMySQL にレプリケートする方法をご紹介します。

CData ODBC ドライバとは?

CData ODBC ドライバは、以下のような特徴を持ったリアルタイムデータ連携ソリューションです。

  1. Lakebase をはじめとする、CRM、MA、会計ツールなど多様なカテゴリの270種類以上のSaaS / オンプレミスデータソースに対応
  2. 多様なアプリケーション、ツールにLakebase のデータを連携
  3. ノーコードでの手軽な接続設定
  4. 標準 SQL での柔軟なデータ読み込み・書き込み

CData ODBC ドライバでは、1.データソースとしてLakebase の接続を設定、2.Qlik Replicate 側でODBC Driver との接続を設定、という2つのステップだけでデータソースに接続できます。以下に具体的な設定手順を説明します。

CData ODBC ドライバのインストールとLakebase への接続設定

まずは、本記事右側のサイドバーからLakebase ODBC Driver の無償トライアルをダウンロード・インストールしてください。30日間無償で、製品版の全機能が使用できます。

インストール後、ODBC DSN(データソース名)で接続プロパティを設定します。Microsoft ODBC Data Source Administrator を使用して、ODBC DSN を作成および設定できます。

Databricks Lakebase に接続するには、以下のプロパティを設定します。

  • DatabricksInstance: Databricks インスタンスまたはサーバーホスト名を指定します。形式は instance-abcdef12-3456-7890-abcd-abcdef123456.database.cloud.databricks.com です。
  • Server: Lakebase データベースをホストするサーバーのホスト名または IP アドレスを指定します。
  • Port(オプション): Lakebase データベースをホストするサーバーのポート番号を指定します。デフォルトは 5432 です。
  • Database(オプション): Lakebase サーバーへの認証後に接続するデータベースを指定します。デフォルトでは認証ユーザーのデフォルトデータベースに接続します。

OAuth クライアント認証

OAuth クライアント資格情報を使用して認証するには、サービスプリンシパルで OAuth クライアントを構成します。手順の概要は以下のとおりです。

  1. 新しいサービスプリンシパルを作成・構成する
  2. サービスプリンシパルに権限を割り当てる
  3. サービスプリンシパル用の OAuth シークレットを作成する

詳細については、ヘルプドキュメントの「Setting Up OAuthClient Authentication」セクションをご参照ください。

OAuth PKCE 認証

PKCE(Proof Key for Code Exchange)を使用した OAuth code タイプで認証するには、以下のプロパティを設定します。

  • AuthScheme: OAuthPKCE を指定します。
  • User: 認証ユーザーのユーザー ID を指定します。

詳細については、ヘルプドキュメントをご参照ください。

Qlik Replicate にODBC データソースを追加

CData ODBC ドライバの設定が完了したら、Qlik Replicate を立ち上げてレプリケーション構成を進めていきましょう。Qlik Replicate ではタスクという単位でレプリケーション処理を構成していきますが、まずタスクで利用するデータソースとレプリケーション先のコネクション情報を登録する必要があるので、この設定を行います。

  1. Qlik Replicate の管理画面に移動したら、 「Manage Endpoint Connections…」をクリックします。 データソースをQlik Replicate に追加
  2. その後表示される画面で、「+New Endpoint Connection」をクリック。この画面からデータソースとレプリケーション先(ターゲット)のコネクションを構成していきます。 データソースをQlik Replicate に追加
  3. まずはデータソースとなるLakebase へのコネクションを構成します。前述の通り、Lakebase への連携はCData ODBC ドライバを経由して行うため、「Role:Source」「Type:ODBC」でコネクションを構成します。 エンドポイントのロールとタイプを指定
  4. そして、事前に構成しておいたLakebase のDSN を指定します。任意のName を指定したあと、Test Connection がパスできれば設定完了です。

MySQL Target 接続を追加

続いて、レプリケーション先となるMySQL へのコネクションも追加します。

  1. 先程と同じように「+New Endpoint Connection」をクリックします。
  2. 「Role: Target」「Type: MySQL」を指定して、Server アドレスやUserName、Password などMySQL 接続に必要な接続情報をそれぞれ指定し、保存します。 MySQL 接続を追加

Task の構成

コネクションの作成が完了したら、実際のレプリケーション処理であるTask の作成を進めていきましょう。

  1. 「+New Task」をクリックし、任意の名称でTask を作成します。Replication Profileは「Unidirectional:単方向」でTask Optionsは「Full Load」を指定します。
  2. 新規Task を作成
  3. タスク作成後の画面で、データソースには先程作成したLakebase のコネクションを、ターゲットにはMySQL のコネクションを、ドラッグドロップでそれぞれ指定します。
  4. Task の設定画面

レプリケーション対象のテーブルを選択

データソースとターゲットを決めたら、レプリケーション対象のテーブルを指定しましょう。

  1. 「Table Selection」をクリックします。
  2. Table Selection をクリック
  3. 「Search」をクリックして、対象となるテーブルを検索します。以下のようにLakebase のテーブル一覧が表示されるので、任意のテーブルを選択していきます。
  4. テーブルを検索
  5. これで以下のように選択されればOK です。ちなみにデフォルトではテーブルの全レコード・全カラムをレプリケーションしますが、Global Rules から細かな条件や項目の設定がチューニング可能です。
  6. テーブルを選択

作成したTask を実行

それでは作成したTask を実際に実行してみましょう。

  1. 「Run」をクリックすることで、レプリケーションを開始できます。
  2. Run をクリック
  3. レプリケーションが進むとMonitor 画面に遷移し、レプリケーション結果を確認できます。Completed が表示されればOKです。
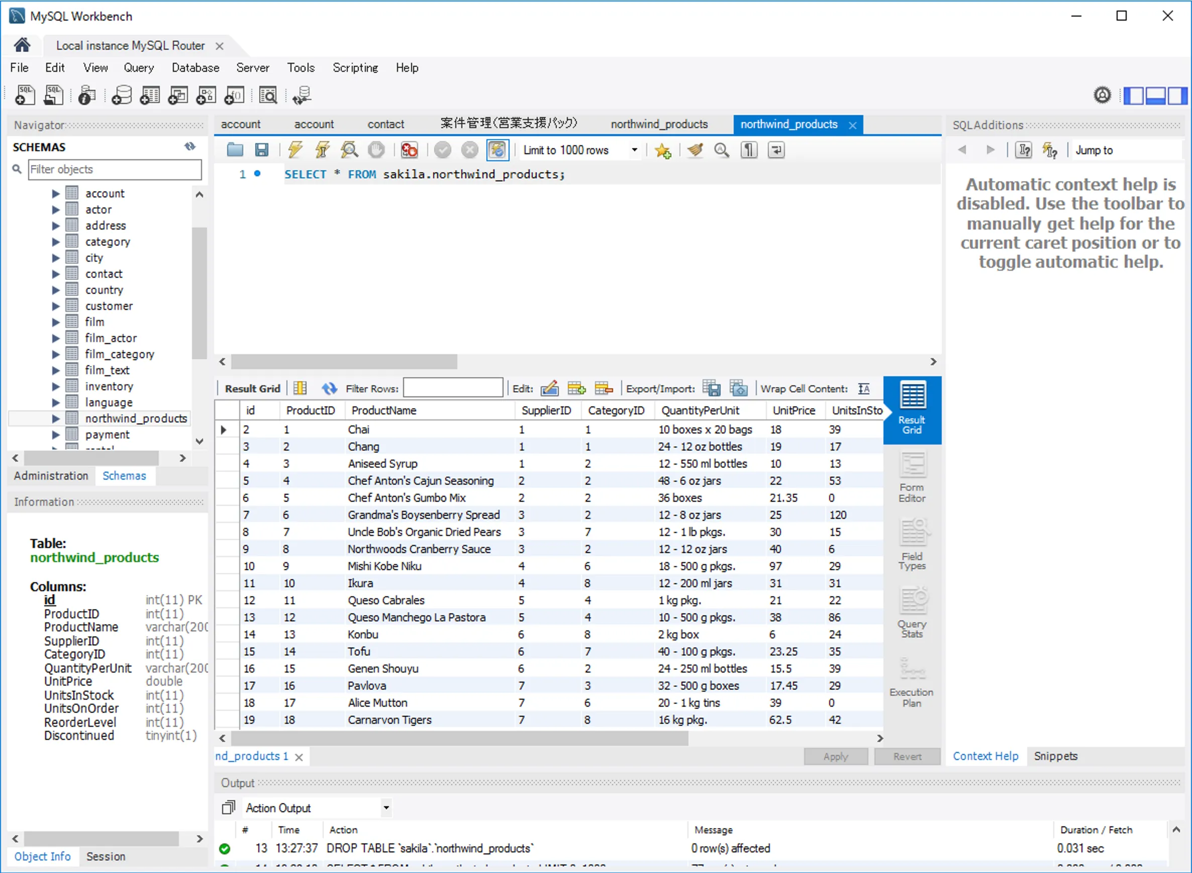
  4. 実際にMySQL のテーブルを確認してみると、以下のようにテーブルが自動生成され、データが正常に複製されていました。
  5. MySQL 画面

おわりに

このようにCData ODBC ドライバを利用することで、各種クラウドサービスをQlik Replicate の接続先として利用できるようになります。 CData ではLakebase 以外にも270種類以上のデータソース向けにODBC Driver を提供しています。30日の無償評価版が利用できますので、ぜひ自社で使っているクラウドサービスやNoSQL と合わせて活用してみてください。

日本のユーザー向けにCData Sync は、UI の日本語化、ドキュメントの日本語化、日本語でのテクニカルサポートを提供しています。

はじめる準備はできましたか?

Lakebase ODBC Driver の無料トライアルをダウンロードしてお試しください:

 ダウンロード

詳細:

Lakebase Icon Lakebase ODBC Driver お問い合わせ

Lakebase ODBCドライバは、ODBC接続をサポートするあらゆるアプリケーションから、Lakebaseのライブデータに直接接続できる強力なツールです。

Lakebaseデータをデータベースのように操作 - 標準ODBCドライバインターフェースを通じてLakebaseデータの読み取り・書き込み・更新が可能。