Pentaho Data Integration でSQL Server のデータを連携

Jerod Johnson
Jerod Johnson
Senior Technology Evangelist
Pentaho Data Integration で SQL Server のデータ をベースにした ETL パイプラインを構築します。

CData JDBC Driver for SQL Server を使用すると、データパイプラインからリアルタイムデータにアクセスできます。Pentaho Data Integration は、ETL(Extraction, Transformation, and Loading)エンジンであり、データをクレンジングし、アクセス可能な統一フォーマットでデータを格納します。この記事では、SQL Server のデータ に JDBC データソースとして接続し、Pentaho Data Integration で SQL Server のデータ をベースにしたジョブやトランスフォーメーションを構築する方法を説明します。

SQL Server への接続を設定

SQL Server 接続プロパティの取得・設定方法

Microsoft SQL Server への接続には以下を入力します。

  • Server: SQL Server が稼働するサーバー名。
  • User: SQL Server に接続するユーザー名。
  • Password: 接続するユーザーのパスワード。
  • Database: SQL Server データベース名。

Azure SQL Server およびAzure Data Warehouse への接続

Azure SQL Server およびAzure Data Warehouse には以下の接続プロパティを入力して接続します:

  • Server: Azure 上のサーバー。Azure ポータルの「SQL databases」(もしくは「SQL data warehouses」)-> データベースを選択 -> 「Overview」-> 「Server name」で確認が可能です。
  • User: Azure に認証するユーザー名。
  • Password: 認証するユーザーのパスワード。
  • Database: Azure ポータルでSQL databases (or SQL warehouses) ページに表示されるデータベース名。

組み込みの接続文字列デザイナー

JDBC URL の構築を支援するには、SQL Server JDBC Driver に組み込まれている接続文字列デザイナーを使用してください。JAR ファイルをダブルクリックするか、コマンドラインから JAR ファイルを実行します。

java -jar cdata.jdbc.sql.jar

接続プロパティを設定し、接続文字列をクリップボードにコピーします。

JDBC URL を設定する際には、Max Rows 接続プロパティの設定も検討してください。これにより返される行数が制限され、レポートやビジュアライゼーションの設計時にパフォーマンスを向上させることができます。

一般的な JDBC URL は次のようになります:

jdbc:sql:User=myUser;Password=myPassword;Database=NorthWind;Server=myServer;Port=1433;

接続文字列を保存して、Pentaho Data Integration で使用します。

Pentaho DI から SQL Server に接続

Pentaho Data Integration を開き、「Database Connection」を選択して CData JDBC Driver for SQL Server への接続を設定します。

  1. 「General」をクリックします。
  2. Connection name を設定します(例:SQL Server Connection)。
  3. Connection type を「Generic database」に設定します。
  4. Access を「Native (JDBC)」に設定します。
  5. Custom connection URL に SQL Server の接続文字列を設定します(例:
    jdbc:sql:User=myUser;Password=myPassword;Database=NorthWind;Server=myServer;Port=1433;
    )。
  6. Custom driver class name を「cdata.jdbc.sql.SQLDriver」に設定します。
  7. 接続をテストし、「OK」をクリックして保存します。

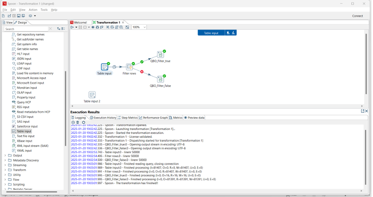
SQL Server のデータパイプラインを作成

CData JDBC Driver を使用して SQL Server への接続が設定されたら、新しいトランスフォーメーションまたはジョブを作成する準備が整いました。

  1. 「File」>>「New」>>「Transformation/job」をクリックします。
  2. 「Table input」オブジェクトをワークフローパネルにドラッグし、SQL Server 接続を選択します。
  3. 「Get SQL select statement」をクリックし、Database Explorer を使用して利用可能なテーブルとビューを表示します。
  4. テーブルを選択し、必要に応じてデータをプレビューして確認します。

ここから、適切な同期先を選択し、レプリケーション中にデータを変更、フィルタリング、その他の処理を行うトランスフォーメーションを追加することで、トランスフォーメーションまたはジョブを続行できます。

無料トライアルと詳細情報

CData JDBC Driver for SQL Server の 30日間無料トライアルをダウンロードして、Pentaho Data Integration で SQL Server のデータ のリアルタイムデータを今すぐ活用しましょう。

はじめる準備はできましたか?

SQL Server Driver の無料トライアルをダウンロードしてお試しください:

 ダウンロード

詳細:

Microsoft SQL Server Icon SQL Server Driver お問い合わせ

Microsoft SQL Server 連携のパワフルなJava アプリケーションを素早く作成して配布。