Tableau からSQL Server にOData フィードとして接続する方法

加藤龍彦
加藤龍彦
デジタルマーケティング
API Server を使用して、BI ツールTableau からSQL Server のデータに接続する方法をわかりやすく説明します。



CData API Server は、SQL JDBC Driver(またはほかの250を超える ADO.NET Providers)と組み合わせることでOData Web サービスとしてSQL Server を提供します。この記事では、API Server を使用してBI ツールTableau にSQL Server への接続を提供する方法について説明します。

API Server の設定

以下のリンクからAPI Server の無償トライアルをスタートしたら、セキュアなSQL Server OData サービスを作成していきましょう。

SQL Server への接続

Tableau からSQL Server のデータを操作するには、まずSQL Server への接続を作成・設定します。

  1. API Server にログインして、「Connections」をクリック、さらに「接続を追加」をクリックします。 接続を追加
  2. 「接続を追加」をクリックして、データソースがAPI Server に事前にインストールされている場合は、一覧から「SQL Server」を選択します。
  3. 事前にインストールされていない場合は、コネクタを追加していきます。コネクタ追加の手順は以下の記事にまとめてありますので、ご確認ください。
    CData コネクタの追加方法はこちら >>
  4. それでは、SQL Server への接続設定を行っていきましょう! 接続設定
  5. SQL Server 接続プロパティの取得・設定方法

    Microsoft SQL Server への接続には以下を入力します。

    • Server: SQL Server が稼働するサーバー名。
    • User: SQL Server に接続するユーザー名。
    • Password: 接続するユーザーのパスワード。
    • Database: SQL Server データベース名。

    Azure SQL Server およびAzure Data Warehouse への接続

    Azure SQL Server およびAzure Data Warehouse には以下の接続プロパティを入力して接続します:

    • Server: Azure 上のサーバー。Azure ポータルの「SQL databases」(もしくは「SQL data warehouses」)-> データベースを選択 -> 「Overview」-> 「Server name」で確認が可能です。
    • User: Azure に認証するユーザー名。
    • Password: 認証するユーザーのパスワード。
    • Database: Azure ポータルでSQL databases (or SQL warehouses) ページに表示されるデータベース名。
  6. 接続情報の入力が完了したら、「保存およびテスト」をクリックします。

SQL Server 接続プロパティの取得・設定方法

Microsoft SQL Server への接続には以下を入力します。

  • Server: SQL Server が稼働するサーバー名。
  • User: SQL Server に接続するユーザー名。
  • Password: 接続するユーザーのパスワード。
  • Database: SQL Server データベース名。

Azure SQL Server およびAzure Data Warehouse への接続

Azure SQL Server およびAzure Data Warehouse には以下の接続プロパティを入力して接続します:

  • Server: Azure 上のサーバー。Azure ポータルの「SQL databases」(もしくは「SQL data warehouses」)-> データベースを選択 -> 「Overview」-> 「Server name」で確認が可能です。
  • User: Azure に認証するユーザー名。
  • Password: 認証するユーザーのパスワード。
  • Database: Azure ポータルでSQL databases (or SQL warehouses) ページに表示されるデータベース名。

API Server のユーザー設定

次に、API Server 経由でSQL Server にアクセスするユーザーを作成します。「Users」ページでユーザーを追加・設定できます。やってみましょう。

  1. 「Users」ページで ユーザーを追加をクリックすると、「ユーザーを追加」ポップアップが開きます。
  2. 次に、「ロール」、「ユーザー名」、「権限」プロパティを設定し、「ユーザーを追加」をクリックします。
  3. その後、ユーザーの認証トークンが生成されます。各ユーザーの認証トークンとその他の情報は「Users」ページで確認できます。

SQL Server 用のAPI エンドポイントの作成

ユーザーを作成したら、SQL Server のデータ用のAPI エンドポイントを作成していきます。

  1. まず、「API」ページに移動し、 「 テーブルを追加」をクリックします。
  2. アクセスしたい接続を選択し、次へをクリックします。
  3. 接続を選択した状態で、各テーブルを選択して確認をクリックすることでエンドポイントを作成します。

OData のエンドポイントを取得

以上でSQL Server への接続を設定してユーザーを作成し、API Server でSQL Server データのAPI を追加しました。これで、OData 形式のSQL Server データをREST API で利用できます。API Server の「API」ページから、API のエンドポイントを表示およびコピーできます。

SQL Server のデータ可視化を作成する

それでは、SQL Server のデータを使用した可視化を作成していきましょう。

  1. Tableau で「データ接続」を選択します。「On a server」セクションで「OData」をクリックします。

    An OData data source, in the 'On a server' section in the 'Connect to data' wizard in Tableau.
  2. 表示されるウィザードで、API Server のOData エンドポイントのURL を入力します。OData エントリのURL にアクセスするテーブルの名前を追加します。例:

            https://your-server/api.rsc/Orders
          
  3. 「Use a Username and Password」オプションを選択し、API Server にアクセスできるユーザーのユーザー名とパスワードを入力します。 The URL of the OData endpoint of the API Server and the username and password (authtoken) of an API Server user.
  4. Tableau は、API Server によって公開されるテーブルメタデータを使用してディメンションカラムとメタデータカラムを検出します。

    Columns organized into dimensions and measures in Tableau.(Salesforce is shown.)
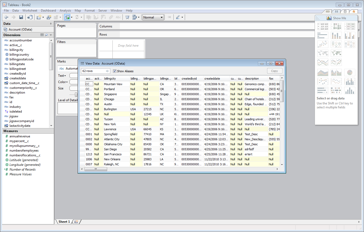
  5. SQL Server のデータを表示するには、ダッシュボードの「Data」セクションでテーブル名の下を右クリックし、「View Data」オプションを選択します。 SQL Server のデータがTableau に表示されます。

    A grid of data in Tableau.(Salesforce is shown.)

はじめる準備はできましたか?

詳細はこちら、または無料トライアルにお申し込みください:

CData API Server お問い合わせ